BaaS(Supabase,TCB)
Configuration
Supabase
In the sidebar conversation panel, find and click Supabase to connect.

Click Open to navigate to the official Supabase website.

If you have already logged in and created a Supabase project, you can directly jump to Step 6. If not, log in or register here.

Fill in the information to create a new organization.

Create a new project.

Click Authorize Genies to grant API access.

After authorization is complete, return to CodeBuddy IDE, select the Supabase project you want to connect to, or create a new project.

After a successful connection, the result will appear as shown in the image below.

TCB
Connecting to Cloud Environment
In the sidebar conversation panel, find and click Connect next to Tencent Cloud Base.

Log in to Tencent Cloud. If you don’t have an account, please register.

Authorize the connection.

After a successful connection, the result will appear as shown below.

Enabling Cloud Environment
Before connecting to TCB, you need to enable the cloud environment. Log in to the Tencent CloudBase Console, agree to the authorization agreement, and click Free Development, Start Smart Application.

Click Agree to Authorization.

Click Enable Environment.

Choose the appropriate version based on your needs and fill in the required information. After completing, click Buy Now.

After successful purchase, wait for the allocation to complete.

Click Enter Console to view the enabled cloud environment.

Case Demonstrations
Supabase
Here is an example demonstrating how to create a table through Craft Agent in the Supabase database.
In the Integration configuration page, click the Manage button next to Supabase to connect to the Supabase project.

Authorize API access.

In CodeBuddy IDE, select the Supabase project you want to connect to, and then connect.

After a successful connection, the result will appear as shown below.

Under Craft Agent, enter your task requirements.

The Agent will devise and execute the plan step by step according to the requirements.

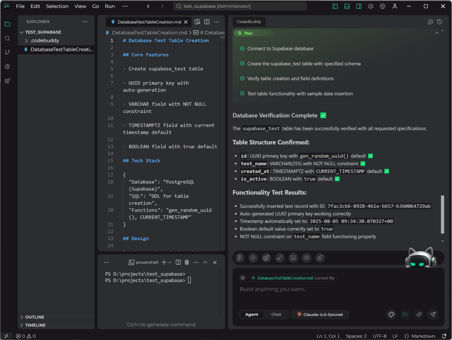
The task will be completed as per the plan, as shown in the image below.

You can see that the table has been successfully created in the Supabase development platform.

TCB
Here is an example demonstrating how to add a document in TCB's document-oriented cloud database.
In the Integration configuration page, click the Manage button next to Tencent Cloud Base to connect to the TCB cloud environment.

Select the integrated cloud environment, click Confirm Selection, and begin connecting to the cloud environment.

As shown in the image below, the connection is successful.

Under Craft Agent, enter your task requirements.

After entering the task requirements, the Agent will start devising an execution plan, including initializing the project, installing dependencies, coding, testing, and executing the plan.

The Agent completes the task step by step according to the execution plan, as shown below.

Log in to the Tencent CloudBase Development Platform to view, and you can see that the document has been successfully created in the cloud database.
